Programmation ASEBA VPL⚓
Programmation Blockly ASEBA⚓
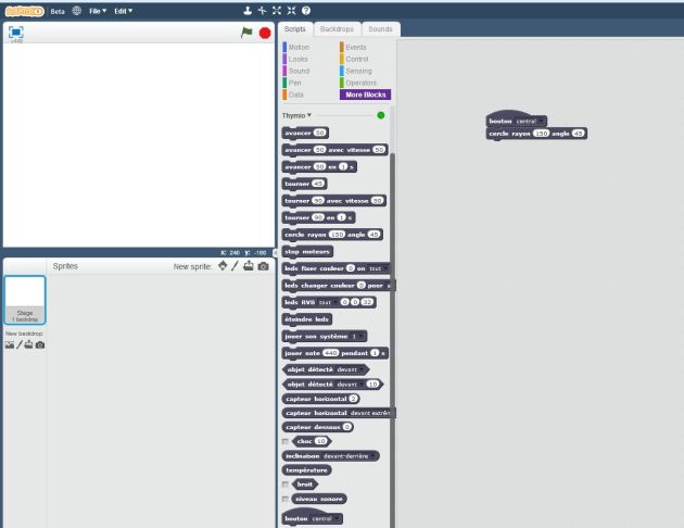
Programmation ASEBA Srcatch⚓
Pour télécharger la nouvelle extension pour programmer Thymio avec Scratch.
Programmation Blockly4Thymio⚓
Un environnement qui rappelle Scratch puisqu'il s'agit de programmation par blocs mais plus abordable pour des élèves d'élémentaire : Blockly4Thymio
Méthode : Procédure d'installation de Blockly4Thymio
Prérequis
Avoir un ordinateur équipé de Windows (XP, Seven, 8, 8.1 ou 10)
Avoir téléchargé et installé Aseba studio (pour avoir les pilotes USB du robot Thymio).
En option, pour utiliser les instructions "JOUE UN SON", "INSTRUMENT" et "PERCUSSION", vous devrez installer une carte MicroSD dans le robot Thymio, avec les fichiers sons présents dans ce zip.
Compilateur Blockly4Thymio
Télécharger le compilateur Blockly4Thymio, c'est un exécutable qui se charge d'installer tous les fichiers nécessaires.
Télécharger la version 1.1 du compilateur
Note : Le compilateur Blockly4Thymio est distribué librement sous licence CeCILL V2 et les codes sources sont disponibles en téléchargement ici.
A la fin de l'installation du compilateur, vous allez vérifier que le compilateur Blocly4Thymio fonctionne correctement :
Allumer Thymio,
Si vous avez un Thymio Wireless (sans fil), branchez le Dongle sur l'un des port USB.
Si vous avez Thymio avec fil (ancienne génération), branchez le à votre ordinateur par le câble USB,
Dans le Menu Démarrer, dossier Blockly4Thymio, cliquez sur Tester le compilateur.
Si le Blockly4Thymio fonctionne sur votre ordinateur, les LEDs de Thymio s'allument successivement en rouge, vert et bleu, trois fois de suite.
Actuellement, l'interface de programmation ne fonctionne pas correctement sous Internet Explorer. Pour rendre l'utilisation plus agréable, je vous recommande d'utiliser le navigateur Firefox. Celui-ci permet de lancer directement le compilateur de Blockly4Thymio lorsque le bouton "Envoyer à Thymio" est cliqué.
La page correspondante : ICI



